Contents
- Router Configuration
- Options common to both installations
- Managely Configuration
- Adding the Router to the Manitou Configuration
- Starting the Router from the MSM
- Creating an Accounting Company
- Defining Billable Charges
- Dealer Billing/Third Party Billing
- Accounting Status
- Accounting Functions
- Common Fields
- Entering a new customer
- Systems
- API Calls
NOTE: Creating an Accounting Company needs to be completed prior to Router Configuration.
- Go to the Manitou folder on the Manitou Server that will host the Router.
- Check to ensure the required dll’s (listed below) are in the Manitou folder. If not, look in the patch folders for the latest versions and copy them into the Manitou folder. All are required.
- BoldTechnologies.Drivers.Managely.dll
- IdentityModel.dll, Managely.dll
- Microsoft.Bcl.AsyncInterfaces.dll
- Newtonsoft.Json.dll
- System.Buffers.dll
- System.Memory.dll
- System.Numerics.Vectors.dll
- System.Runtime.CompilerServices.Unsafe.dll
- System.Text.Encodings.Web.dll
- System.Text.Json.dll
- System.Threading.Tasks.Extensions.dll
- System.ValueTuple.dll
- Right-click RouterConfig.exe and select Run as Administrator. The Bold Router Configuration window appears.

4. Click the Browse button next to the Integration Library Path
5. Go to the Manitou folder and click OK.
Note: The Configure Managely button is now active. Managely.dll will be shown to the right.
6. Check the Managely check box.
7. Click the Configure Managely button. The Setup dialog box will be displayed.

The Company Name here must match the company name (not ID) entered in Accounting Companies setup in Supervisor Workstation. Multiple companies may be entered here to accommodate multiple Managely companies configured in Supervisor Workstation.
The URL, User ID, and User Password are set according to the Managely installation. Safe Host disables certificate verification.
Return to Contents
Options Common to both installations
Customer Create Sales Person Name: When creating a Managely customer, this is the name of the salesperson to use. It has to match the name of a salesperson in Managely exactly and the employee has to be set as a salesperson.
Update Customer Address: When a Managely site’s address, phone number, or e-mail is updated by Manitou, the Managely's site’s customer’s corresponding information can optionally be updated as well.
Customer name “Last, First”: If this option is enabled, the Manitou customer “search name” field (converted to title case) is used instead of the “normal” customer name to populate the Managely customer/site name.
Use Manitou system description as system ID in Managely: By default, the Manitou customer ID is used to populate the Managely system number. If it is desired to use the Manitou system’s description (not to be confused with the system type description) to populate the Managely system number, enable this option.
Inactivate site and systems on Manitou deactivate/delete and Also cancel customer:
When a Manitou customer changed to inactive or deactive then:
- If this is not enabled, Managely is left unchanged.
- If this is enabled:
- The Managely site is inactivated.
- The Managely systems for that site are inactivated.
- If there are no other active sites remaining on the Managely customer:
- If “Also cancel customer” is enabled, the customer is terminated.
Manitou will deactivate customers/sites/systems but does not currently activate/reactivate them.
NOTE: Customer/Site defaults used to create customers/sites are set up in Managely under Setup->Company->System Defaults.
Click OK when finished with the Library Setup dialog. You return to the Bold Router Configuration.
In the bottom section of the Bold Router Configuration type the IP address of each of the Manitou machines, the IP address of 127.0.0.1.
To add each IP address:
- Click the Add
- Type the IP address.
- Click OK.
- Repeat until all addresses are entered.
- To complete the configuration click OK on the Bold Router Configuration
Managely Configuration
In the Managely Host navigate to Dealers. Select the Services tab and scroll down to the "Other" section. Select to enable Manitou.

In the Managely application Navigate to Setup and expand Utilities. Select Third Party Services and select the Central Station Integrations tab. If the form is blank, click the Refresh button at the bottom. "Manitou" should load into the form. Expand Manitou and click the edit button to update the Name and Endpoint. The Username and Password need to be a valid BoldNet Web Login.

Adding the Router to the Manitou Configuration
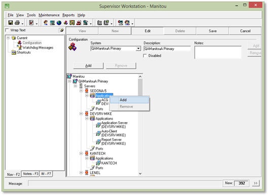
- Open Supervisor Workstation.
- Go to Maintenance | Setup | Configuration.
- Click Edit.
- Right-click Applications under the server on which the router configuration was completed and click Add. The Add Application dialog box appears.


- Select Router from the Application Type drop-down list box and click OK. The Application group box appears.
- Under Application, type -b plus the BrokerServerName in the Param 1
- Under Application, type -l plus the LoggerServerName in the Param 2
- Click Save.
- Repeat these steps for each additional configuration on the customer’s system.

Starting the Router from the MSM
- Open MSM on the active Manitou machine. If it is already open, click the Refresh
- Right-click Router and click Start.
The below are steps the customer will do.
Creating an Accounting Company
An Accounting Company first needs to be entered into the Supervisor Workstation to be used when configuring the Router setup.
- In Supervisor Workstation go to Maintenance | Accounting Companies; click Edit
- Click the Add The Add Accounting Company dialog box appears.
- Enter an appropriate name for the Managely Accounting Company in the Company ID
- Select Accounting to Manitou CS, Manitou CS to Accounting, or Dealer Billing from the Interface Type drop-down list box. This “direction” essentially specifies which application controls changes in billing, and in which application a new account is first entered. However, when the direction is Manitou to Accounting, a new account can be entered in Managely first. It is of utmost importance to discuss the functionality and determine which direction is appropriate.
- Accounting to Manitou: All billing is manually entered and maintained in Managely.
- Manitou to Accounting: Assuming the “Customer Push” option is enabled for the company, customer changes in Manitou are pushed to Managely. NOTE: as billable monitoring services are added, modified, or removed in Manitou, recurring is NOT currently adjusted appropriately in Managely.
- Dealer Billing: This is currently not supported with the Managely integration.
- Select Managely from the Application drop-down list box.
- The Name drop-down list will be populated with the available Managely Companies. Select the appropriate company.
- Click OK.
- The information on the main form can then be entered
DSN is not used by Managely integration.
User and Password are not used by Managely.
Server is not used by Managely integration.
Update common fields: If this option is not enabled, Manitou will not attempt to update Managely when the customer name, address, or contact points are updated. If this option is enabled, common fields are updated regardless of integration direction. In other words, even if the direction is Accounting to Manitou, changes to name, address, or contact points in Manitou will update Managely. If the direction is Manitou to Accounting and Push Customer Changes is enabled, that option takes precedence over this one.
Account ID required: Specifies whether or not an A/R number must be entered when this accounting company is selected on a customer. This is forced to “enabled” for Managely integration.
Force Account ID to be unique: Specifies whether or not the same A/R number can be assigned to more than one customer in the same accounting company. This is forced to “enabled” for Managely integration.
Force services to be one-to-one with recurring: This is not used by the Managely integration. Recurring is not currently supported.
Push customer changes: This option must be enabled to push any changes other than the update of “common fields” (as defined above) to Managely. This includes the addition and deletion of systems. Under normal circumstances, this should always be enabled.
You MUST have Push customer changes enabled to create a brand new Managely customer from a Manitou Customer. This is also true from the new customer wizard in Manitou.
Additional companies can be added at this point if desired. Click Save when all desired companies have been added to save all the accounting company information.
Defining Billable Charges
Although you can link billing codes to Monitoring Types, the ability to create recurring items in Managely has not yet been developed.
Manitou Monitoring Types are the link between billable services in Manitou and their associated charges in Managely. A monitoring type is attached to a monitoring service of a customer. The billing code of that monitoring type is then used as the recurring item when that billing information is pushed into Managely. Monitoring type definitions are entered in Supervisor Workstation | Maintenance | Setup | Monitoring Types.

Billing Code. The available item codes from Managely can be looked up by clicking the magnifying glass.

Once the desired accounting system (company) is selected, the available billing (item) codes will be displayed, allowing a code to be selected. If the desired item code does not yet exist in Managely, it will be necessary to add it in Managely first, then it can be selected here.
Return to Contents
Dealer Billing/Third Party Billing
This is not currently supported.
Return to Contents
Accounting Status
When a Manitou customer is linked to accounting, the Customer Status section includes the accounting site’s status:
Accounting Functions
When a Manitou customer is linked to accounting, the additional “Accounting” menu item is hidden since all the items in this menu are service ticket related and Managely doesn't currently have service functions.
Common Fields
One of the accounting company setup options is “Update Common Fields”. The “common fields” consist of the name and address information as a whole, plus the individual contact points explained below. Note that the Manitou address labels may be different based on the country setup.
| Manitou | Managely |
| Name Address 1 Address 2 City State Zip Code |
Name Address 1 Address 2 City State Zip |
| First contact point of type "phone" | Phone 1 |
| First contact point of type "e-mail" |
If so optioned in the integration setup, when any of the common fields are changed in Manitou, the corresponding field in Managely is updated.
Entering a New Customer

When entering a new Manitou customer that will either be tied to an existing Managely site or pushed into Managely as a new site, the appropriate A/R Company is selected from the drop-down list. Next, the A/R Number look-up is performed by clicking the magnifying glass.

If the integration direction is Manitou to Accounting, and the Managely site does not yet exist, click the Create button to auto-assign the A/R Number using the next available account number in Managely. The lookup form is immediately closed and the A/R Number field is populated with “* (AUTO)”. When the new customer is first saved, the account will be created in Managely, after which Manitou will show the account number that got assigned.
If the integration direction is Accounting to Manitou, the customer information must be entered in Managely first, so the Create New portion of the form is disabled.
Search for Existing is used to find the appropriate site in Managely. The search can be filtered by Name, Address, or City. Selecting None will return all accounts available to be linked. However, no more than 200 accounts will be shown at one time. Additional filtering may be necessary to limit the total number displayed so that the desired account is included in the results. Once the desired account is located, select that line and click OK. The lookup form is closed and the A/R Number and Name fields are populated with the information from Managely.
After the remainder of the New Customer Information has been entered/verified, click the Next button. The “normal” customer information screen is then shown.

If the customer is tied to an existing Managely site, the “common fields” (address information here and contact points on Details screen) are pre-populated from the information in Managely.
If the customer is new to Managely, the A/R Number will still show “* (AUTO)”. The name, address, and “common” contact points entered here will be pushed into Managely when the new customer is first saved.
Note that the A/R Number is comprised of the Managely customer number plus the Managely customer site ID (<customer number>-<site ID>). This format may be referenced in this or other documentation as a “two-tiered” account number because it is comprised of two components.
Return to Contents
Systems
Manitou systems can be tied to Managely systems. If the integration direction dictates that Manitou will push changes into Managely, and the Manitou customer is currently tied to Managely, adding a new system in Manitou will automatically create the system in Managely and tie the two together. Following is an example Manitou system screen:

In the above example, the System ID is populated with the Customer System Id from Managely. A value in this field indicates the Manitou system is tied to the corresponding Managely system.
When pushing a new system to Managely, the following table shows the field mappings that are used. The Use Manitou system description as system ID in Managely integration option dictates if the Manitou customer ID or the system’s description will be pushed into the Managely system’s alarm account (system number) field.
| Manitou System | Managely System |
| Customer ID or System Description | Alarm ACcount (System Number) |
| Managely Default Warranty Labor | Warranty Labor |
| Part found in Managely Parts by Manitou Panel Type | Panel Type |
| Managely Default Warranty Part | Warranty Part |
| Current date | Warranty Start |
| Managely Default Service Level | Service Level |
| Managely Default System Type | System Type |
| "Manitou Created" | System Comments |
A Manitou system can be manually linked to a Managely system using the system lookup dialog. Click the magnifying glass next to the Accounting Description field:

The lookup dialog is displayed:

If there are any Managely systems available to be linked, they will be displayed in the dialog. Selecting one and pressing DONE will link the selected Managely system to the Manitou system. At that time, the Manitou system description can be optionally replaced with the description from Managely.
If the Manitou and Managely systems are currently linked, to unlink them click the X. The linking will be removed and the Accounting ID fields will be empty.

Managely API calls that Manitou to Managely integration uses
customer->customer
customer->customerByCustomerNumber
customer->customersViewModels
customer->customerWizardAdd
customer->nextCustomerNumber
customer->terminateCustomer
customer->updateCustomerContact
customer->site->createCustomerSite
customer->site->customerSites
customer->site->inactivateCustomerSite
customer->site->nextCustomerSiteNumber
customer->site->updateCustomerSiteContact
customer->system->addCustomerSystem
customer->system->inactivateCustomerSystem
customer->system->updateCustomerSystem
dealer->employee->dealerEmployees
external->externalInstance->externalInstances
external->externalReference
external->externalReference->externalReferences
external->externalReference->linkExternal
external->externalReference->unlinkedSites
recurring->allRMR
setup->branch->branches
setup->defaults->dealerDefaultsWithEnumValues
setup->item->dealerInvoiceItems
setup->part->parts